叮咚邻里•达摩-第三方社区治理使用手册
第三方创建及登录
1.1平台可以使用什么浏览器登录
1.2如何注册创建组织及登录
1.3平台整体功能及常用工具
小区基础管理
2.1如何创建小区
2.2如何导入业主信息及查看
2.3如何对重点业主进行标记
2.4如何进行业主信息变更
2.5如何删除业主信息、修改组团/栋/单元名称及面积
公告通知-短信通知
3.1如何进行短信通知发送
3.2如何进行短信投票发送
3.3如何批量发送投票码
3.4如何查询短信批量发送记录/状态/导出
3.5如何查询单条短信发送记录/状态/导出
3.6如何查看业主回复的消息
公告通知-小区通知
4.1如何创建小区公告并发布
4.2如何获取公告链接/二维码
4.3如何下架/删除小区公告
项目管理-业主大会
5.1如何创建业主大会会议活动
5.2如何修改业主大会会议活动内容
5.3如何获取投票链接、宣传/流程图
5.4如何体验本次投票活动
5.5如何打印表决票
5.6如何查看投票记录
5.7如何查看票权、添加票权、合并/拆分票权和限制/删除票权
5.8如何查看票权变化
5.9如何查看拜访记录、电话录音和PDA终端机使用情况?
5.10如何录入和删除表决票
5.11如何分配话务任务
5.12如何设置外呼渠道和外呼号码
5.13如何上传外呼话术及QA
5.14如何查看话务员外呼情况
5.15如何设置外呼界面按钮与活动一致、关闭投票码发送、短信模版添加
5.16如何分配话务监票任务
5.17如何查看话务监票情况
5.18如何唱票计票
本文档使用 MrDoc 发布
-
+
首页
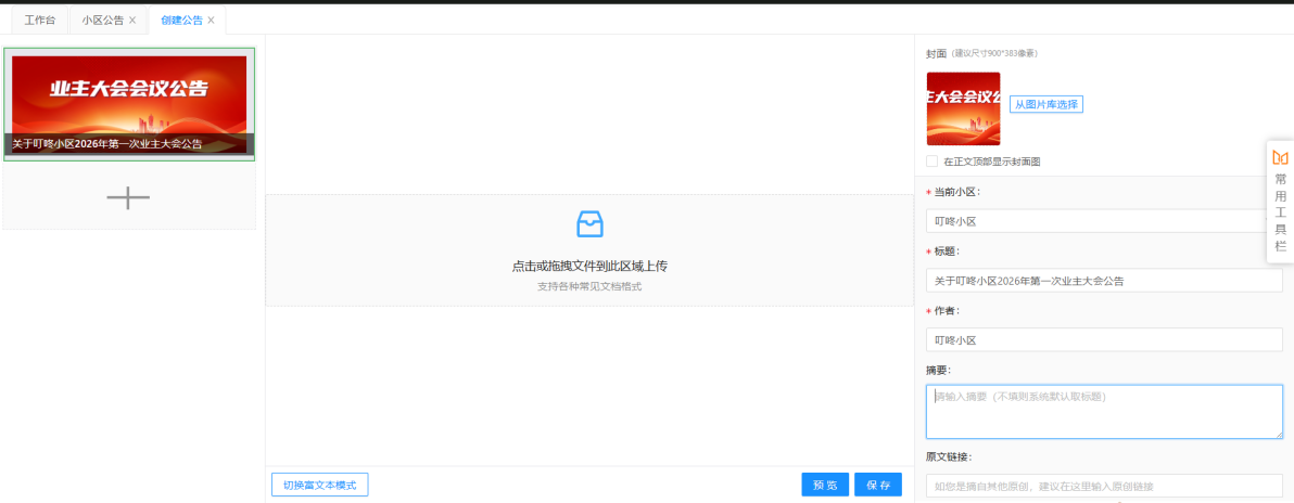
4.1如何创建小区公告并发布
### 创建公告 点击【公告通知】选择【小区公告】,选择小区 → 点击【新增公告】→ 选择公告编辑模式 → 上传公告/附件 → 填写标题、作者、摘要 → 选择封面图片 → 点击【保存】→ 点击【发布】→ 选择【发布时间】和【到期时间】→ 点击【确定】。 **编辑模式**: * 富文本模式需要将公告转换成图片进行上传; * 文件模式可直接将 PDF 档、word 档拖动到系统上或点击上传。 富文本模式如下图:  --- 文件模式如下图: 
杨雨
2026年3月23日 16:36
转发文档
收藏文档
上一篇
下一篇
手机扫码
复制链接
手机扫一扫转发分享
复制链接
Markdown文件
分享
链接
类型
密码
更新密码